Character Nodes
Learn the functionality of Neocortex nodes
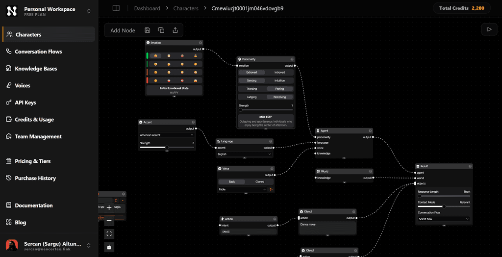
Nodes are the fundamental components for building Smart NPCs in Neocortex. Each node represents a distinct functionality or a specific detail that your Smart NPC can perform or possess. By connecting nodes, you create structured behaviors and define how your NPC interacts with the world and users.

Types of Nodes
Neocortex provides various node types to help you craft complex NPC behaviors. Here are the primary node types and their functionalities:
Result Node
The Result Node acts as the central output node of your Smart NPC. It gathers and processes information from other nodes such as the Agent Node, World Node, and multiple Object Nodes to generate the final behavior and dialogue of the NPC.
Configuration
-
Response Length: Controls the verbosity of the NPC's reply:
Short: Chat-style, concise responses.Medium: Moderately detailed replies.Long: Comprehensive and in-depth explanations.
-
Context Mode: Defines how strictly the NPC adheres to the given context:
Strict: Uses only the provided context and knowledge.Relevant: Includes relevant information closely related to the context.Public: May include general knowledge beyond the provided context.
-
Conversation Flow: You can select a conversation flow from the dropdown menu. To create a new conversation flow, go to the Conversation Flows tab in the left sidebar and click the Create Conversation Flow button.

Agent Node
The Agent Node stores personal details of the Smart NPC, such as the name and background. You can connect other nodes like Personality Node, Language Node, Voice Node, and Knowledge Node to define the NPC's personality and voice characteristics.
Configuration
- Name: The name assigned to the NPC agent.
- Background: A short backstory or description that informs the NPC's personality and role.

World Node
The World Node describes the environment or context in which the Smart NPC operates. It is a freeform text node where you can input world details that influence the NPC's behavior. You can also connect a Knowledge Node or multiple Reference Nodes to provide additional context or background information.
Configuration
- Description: A textual description of the world, setting, or environment surrounding the NPC.

Object Node
The Object Node defines objects that the NPC can interact with. Each node includes a description of the object. You can connect one or more Action Nodes to specify the interactions the NPC can perform with this object.
Configuration
- Description: A brief explanation of what the object is, including its appearance, purpose, or role in the environment.

Knowledge Node
The Knowledge Node enables your Smart NPC to reference documents uploaded to the Knowledge Base as sources of information. You can select one or more files from the Knowledge Base via a dropdown with multiple file selection.
Knowledge Nodes can be connected to either an Agent Node or a World Node to enrich the NPC's responses with relevant context and knowledge.
Configuration
- Selected Files: Choose one or more files from the Knowledge Base to provide additional context for the NPC.

Action Node
The Action Node specifies actions the NPC can execute. When a user mentions an object related to an action keyword, the NPC performs the corresponding action.
Configuration
- Keyword: A configurable trigger word or phrase for the action.
This keyword is automatically converted to
UPPERCASE_SNAKE_CASE(e.g.,jump overbecomesJUMP_OVER).

Intent Node
The Intent Node lets you specify sample sentences that users can say to trigger an action. This helps the NPC recognize different ways of expressing the same intent.
Configuration
- Intents: A configurable list of example sentences. You can add new intents by clicking the Add Intent button and entering sample sentences, and remove them using the Delete button.

Personality Node
The Personality Node shapes your NPC's behavior using Jungian personality types such as INTJ, ENFP, ISTP, and others.
These types combine core traits like introversion vs. extraversion, thinking vs. feeling, and judging vs. perceiving, allowing you to define how the NPC communicates, makes decisions, and reacts.
Configuration
- Personality Type: Select one trait from each pairs of opposing buttons to create one of 16 personality types.
- Strength: Adjust the intensity of the personality expression with a slider (1 to 3), ranging from subtle influence to dominant behavioral traits.

Emotion Node
The Emotion Node allows you to set the NPC's initial emotional state from 16 predefined emotions.
When connected to the Personality Node, this node enables the emotion field in NPC responses.
This information can be used to create more engaging and dynamic interactions, guide character animations, or influence gameplay elements.
Supported Emotions
Human emotions are numerous and complex, often influenced by cultural and personal factors. In Neocortex, we simplify this by defining 16 basic emotions.
These emotions are arranged in a 4x4 grid:
- Rows represent intensity.
- Columns represent type of emotion.
| Satisfaction | Awareness | Appraisal | Security | |
|---|---|---|---|---|
| High Positive | ๐ Happy | ๐คฏ Amazed | ๐คฉ Fascinated | ๐ Confident |
| Low Positive | ๐ Pleased | ๐ค Curious | ๐ฏ Impressed | ๐ Reassured |
| Low Negative | ๐ Disappointed | ๐คจ Confused | ๐ Annoyed | ๐ Concerned |
| High Negative | ๐ฃ Upset | ๐จ Alarmed | ๐ก Angry | ๐ฑ Scared |
Configuration
- State: Select one of the 16 emotions to set the initial emotional state. The default emotion is Neutral.

Language Node
The Language Node sets the NPC's language. You can select a language from a searchable dropdown menu to quickly find the desired option.
If you select English, the Accent Node becomes available to customize the NPCโs accent.
Supported Languages
English, Chinese, Hindi, Spanish, Arabic, Portuguese, Russian, Indonesian, Urdu, German, French, Japanese, Turkish, Swahili, Persian, Vietnamese, Korean, Italian, Polish, Tagalog, Kannada, Tamil, Marathi and Hungarian.
Configuration
- Language: Select the NPC's language from the searchable dropdown.

Accent Node
The Accent Node determines the NPC's accent.
This node is available only when English is selected as the language.
Configuration
- Accent: Select an accent from the dropdown menu. Available options: American, British, African American, Australian, Irish and Scottish.
- Strength: Adjust the intensity of the accent using a slider (1 to 3), ranging from subtle to strong.

Voice Node
The Voice Node configures the NPC's voice. Choose a voice from the dropdown menu and preview it by clicking the Play button.
Configuration
- Voice Type: You can select either a predefined Basic voice from the dropdown menu or create a Custom voice by selecting Custom.
- Voice: Helps you select a voice for the NPC.

Reference Node
The Reference Node allows you to reference concepts, objects, or events in your project. These nodes can be connected to the World Node to provide specific contextual details. This is mainly used for describing concepts, objects, or events that can be logged in the Event Logging system.
Configuration
- Reference Name: The name of the concept, object, or event to reference.
- Reference Description: The description of the concept, object, or event to reference. This is used to provide context to the NPC about the referenced concept, object, or event.
- Add Entry: Click the Add Entry button to add a new entry to the reference. Each node can host up to 5 references.

By combining these nodes, you can create highly customized and interactive Smart NPCs tailored to your project's requirements.